使用P6项目布局文件(PLF)保存Primavera布局。在Primavera P6中,它可能需要一些努力来实现您的日程活动表和甘特图表的演示和/或布局的令人愉快的外观和感受。您是否知道这些布局可以保存并用于报告其他项目?
通常,计划创建过程需要仔细设置活动的屏幕,即活动表和甘特图。特殊活动布局演示对于向利益相关者报告项目地位至关重要。Primavera P6 Professional具有保存和存储这些布局作为项目布局文件(PLF)的功能。然后可以调用这些PLF文件以在其他项目提供类似的报告。
本文介绍了Primavera P6 Professional PLF文件,以保存和恢复活动屏幕布局,以进行时间表规划和报告。
PLF文件不仅适用于活动的屏幕。PLF文件可用于五个不同的屏幕:
- 活动屏幕
- 项目屏幕
- WBS屏幕
- 资源分配屏幕
- 跟踪布局屏幕
因此,可以为这五个屏幕中的每一个保存和检索布局。让我们展示为活动屏幕保存和恢复布局。
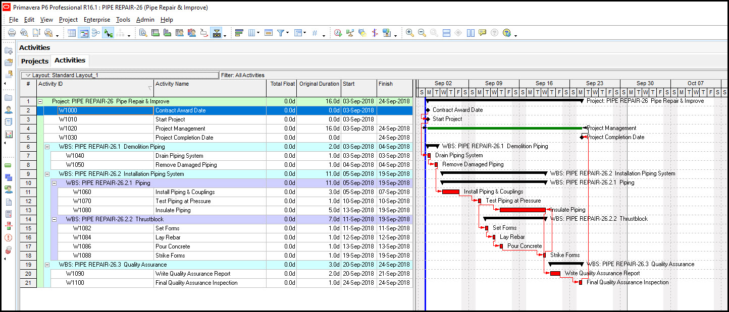
我们在图1中有我们的示范项目。
图1
图1显示了我们活动屏幕的布局。我们已经设置了屏幕的布局,以向利益相关者报告我们的项目。注意,特别是总浮动列,提供有关计划灵活性的有价值的信息。我们要保存并存储此布局以用于另一个项目。首先,我们保存布局。选择布局下拉菜单,图2。
图2.
在布局下拉菜单中选择布局并保存为。在“保存布局”对话框中使得该项目可用于项目,图3。
图3.
请注意,P6将1追加到当前布局名称,图4。
图4.
伟大的!我们捕获了我们的活动屏幕布局。
让我们继续,并导出我们的布局进行存储和稍后用法在另一个项目上。选择布局,并从下拉菜单中选择布局,然后打开图5。
图5.
在“打开布局”对话框中,图6,突出显示标准布局_1并单击“导出”。
图6.
将PLF布局文件保存在Windows操作系统的文件夹中,图7中。
图7.
好的,我们的PLF文件现在已保存并可用于其他项目。
让我们假设我们计划另一个项目,图8。
图8.
现在我们想创建一个利益相关者报告,包括总浮动。再次,从下拉菜单中选择布局和布局并打开。这次在“打开布局”对话框中,图9,单击“导入”。
图9.
在“导入布局”对话框中,如图10所示,选择“标准layout_1.plf”。
图10.
为项目提供标准的layout_1布局,图11。
图11.
现在打开布局,图12。
图12.
我们使用副本布局的新计划显示在图13中。
图13.
如前所述,可以生成并保存PLF文件:活动屏幕,项目屏幕,WBS屏幕,资源分配屏幕和跟踪布局屏幕。虽然要小心!只可以在查看活动屏幕时导入活动PLF文件。如果我们尝试在活动屏幕中导入WBS PLF文件,我们会得到以下警告,如图14所示,“文件不是有效的活动布局”。
图14.
虽然文件扩展名始终是.plf,但是plf文件用Activity PLF,Project PLF,WBS PLF,资源分配PLF和跟踪布局PLF文件表示。所以请注意,您正在查看的屏幕必须匹配您尝试导入的PLF类型。
概括
Primavera P6项目布局文件是一个有价值的功能,用于镜像在P6的不同项目中的报告。可以在Windows操作系统中保存或导出和存储P6项目布局文件。然后可以导入这些PLF文件并打开以在不同的项目中生成类似的屏幕报告。但是您正在查看的屏幕匹配您正在导入的PLF屏幕类型非常重要。
还可以在XML文件中直接导出PLF布局。在以下博客中介绍了导出和导入包含PLF布局的XML文件的演示必威体育网页全网独家Primavera P6专业的导出和导入布局。













